Task FBDb: First function
Section outline
Sections
Completion requirements
Step 1
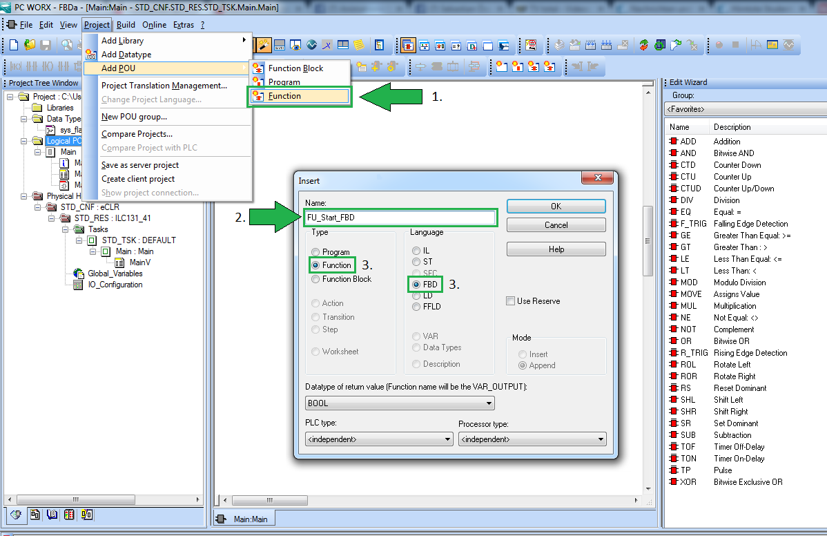
1. Create a new function: Project → Add POU → Function.
2. Call the function "FU_Start_FBD".
3. Make sure that the Type is "Function" and the Language is "FBD"
